DataJunction + Trino Quickstart

This tutorial will guide you through the process of setting up DataJunction, a powerful metrics platform, to work with Trino as the query compute engine. By the end of this tutorial, you’ll have a functional DataJunction instance layered on top of a local dockerized Trino deployment, and you’ll be able to register tables, define dimensions, create metrics, and more.

Prerequisites

  • Docker installed on your system.
  • Basic knowledge of SQL and REST APIs.

Clone the DataJunction Repository

First, clone the DataJunction GitHub repository to your local machine:

git clone https://github.com/DataJunction/dj.git
cd dj

Start the Docker Environment

Use Docker Compose to start the environment, including the Trino container:

docker compose --profile demo --profile trino up

Access the DataJunction UI

Once the containers are running, navigate to http://localhost:3000 in your web browser to access the DataJunction UI.

Create a new user using basic auth by clicking the Sign Up link.

Login

Create a user using any email, username, and password (don’t worry, all of this data will only be stored in the local postgres instance). In the screenshot below, the email, username, and password were set to dj@datajunction.io, datajunction, and datajunctionrespectively.

Signup

After clicking the sign up button, you’ll be automatically logged in and will be sent to the Explore page.

Verify Trino Tables

Before we start modeling in the DJ UI, let’s verify that the tpch tables are available in the Trino instance. Run the following command to open the Trino CLI:

docker exec -it dj-trino trino --catalog tpch --schema sf1

In the Trino CLI, run the following query to list the tables in the sf1 schema:

SHOW TABLES;
tables
customer
lineitem
nation
orders
part
partsupp
region
supplier

Understand the DataJunction Query Service Configuration

The file ./datajunction-query/config.djqs.yml contains the configuration for the Trino engine and the tpch catalog. It contains the necessary settings for the query service to connect to the Trino deployment.

engines:
  - name: trino
    version: 451
    type: sqlalchemy
    uri: trino://trino-coordinator:8080/tpch/sf1
    extra_params:
      http_scheme: http
      user: admin
catalogs:
  - name: tpch
    engines:
      - trino

This configuration defines an engine implementation named trino (the name can be anything) that uses the sqlalchemy type engine which supports any URI and passes in extra_params as connection arguments. In the demo query service container, the trino python client is installed which includes the sqlalchemy engine implementation for Trino.

The tpch catalog is then defined and the trino engine is attached to it.

Add a Matching Catalog and Engine to the Core Service

Although Trino and the TPCH catalog are configured in the query service running on port 8001, the core DataJunction service running on port 8000 still needs to be made aware of them. Currently, the only way to do this is via the REST API, but there are plans to provide a simpler mechanism in the future such as a configuration file or a UI page.

Navigate to the Swagger UI running at http://localhost:8000/docs and scroll to the POST /catalogs endpoint. For the request body, use {"name": "tpch"}.

create-catalog

Next, scroll to the POST /engines endpoint. For the request body, use {"name": "trino", "version": "451"}. This will be included in requests to the query service which will map the queries to the configured Trino connection information.

create-engine

Finally, use the POST /catalogs/{name}/engines endpoint to attach the trino engine to the tpch catalog.

attach-engine-to-catalog

Register Tables as Source Nodes

In the DataJunction UI, you can start registering tables as source nodes:

  1. Go to the DataJunction UI at http://localhost:3000
  2. Hover over the + Add Node dropdown and select Register Table.
  3. Input each of the tables using tpch as the catalog and sf1 as the schema. They will be automatically registered in the source namespace.

Navigate to the source->tpch->sf1 namespace in the DataJunction UI. You should see all of the tables you just registered.

source.tpch.sf1

Define Dimension Nodes

Next, define the dimension nodes based on the TPCH schema. Although dimensions can include arbitrary SQL, for simplicity, we will select all columns from the source nodes:

  1. Go to the Explore page.
  2. Next to “Namespaces,” click the pencil icon and create a new namespace called tpch_dimensions.
  3. Hover over “+ Add Node” and select “Dimension”.
  4. For namespace, choose tpch_dimensions. Start by creating the customer dimension by selecting all columns from the source.tpch.sf1.customer source node.

Repeat this process for the other dimension tables.

Now, define the relationships between dimensions, referred to as dimension linking:

  1. Go to the Columns tab for each source node.
  2. For example, in the source.tpch.sf1.orders source node, go to the Columns tab.
  3. For the custkey column, click the pencil under Linked Dimension and select tpch_dimensions.customer from the dropdown.

Continue linking dimensions for the relevant columns. Refer to the provided ERD diagram for guidance.

source.tpch.sf1

Create a Metric

Create a simple metric to count orders:

  1. Go to the Explore page and create a namespace called tpch_metrics.
  2. Hover over “+ Add Node” and select “Metric”.
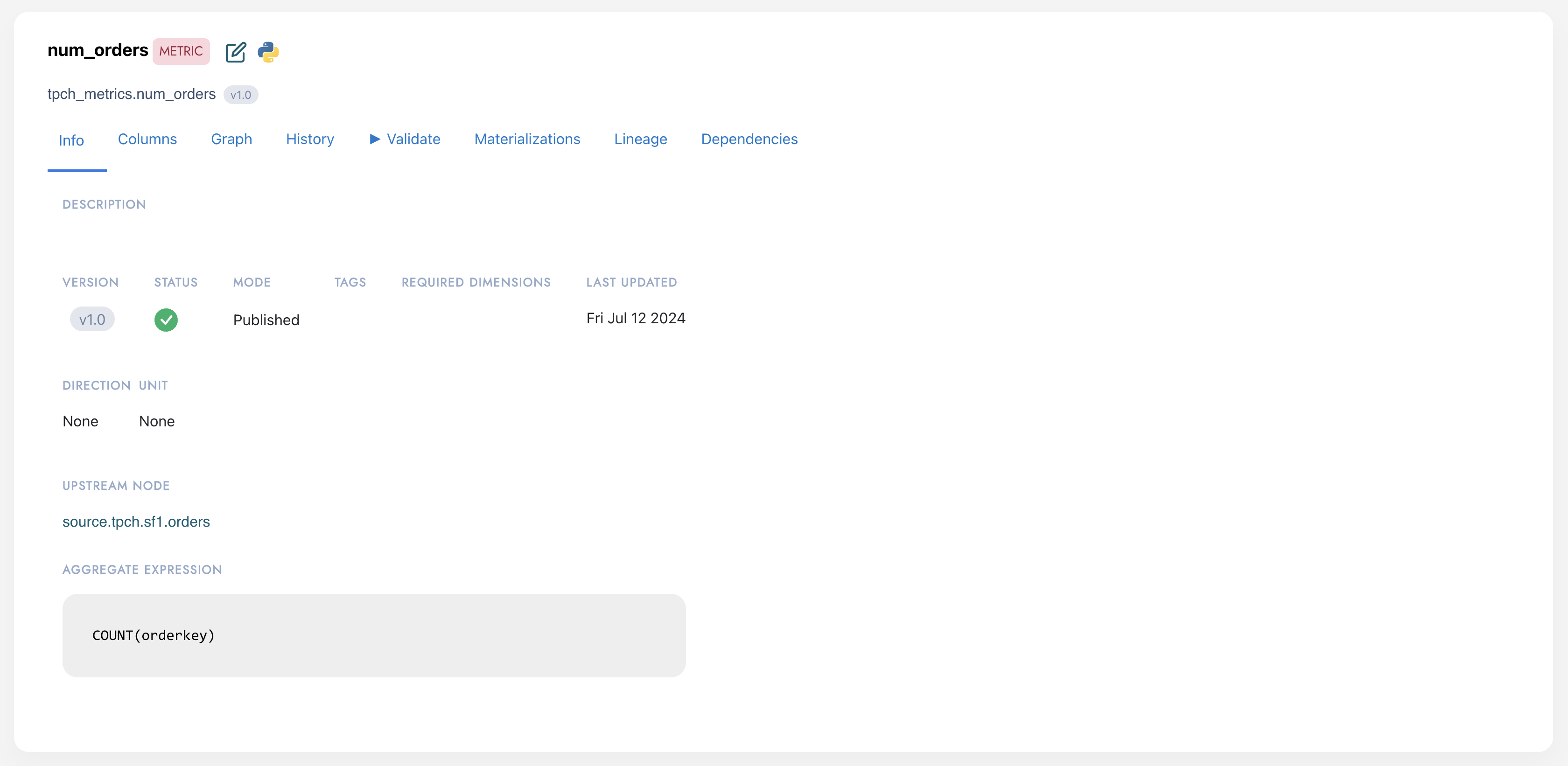
  3. Create a metric called num_orders with the upstream node source.tpch.sf1.orders and the expression COUNT(orderkey).

tpch_metrics.num_orders

You can also validate the metric directly in the UI to make sure that DataJunction can generate a proper query to retrieve the metric data.

  1. Go to the metric page and click the Validate tab.
  2. Click Run Query to confirm that the metric retrieves data from the compute engine. You should see a single row with a number in the query result.

In the Validate tab, use the “Group By” dropdown to group the metric by discovered dimension primary keys, such as Customer, Nation, and Region dimensions.

Retrieving Data from the REST API

The REST API is one of the most common mechanisms to retrieve SQL or data for a combination of metrics and dimensions. To try out the REST API, navigate to the Swagger UI at http://localhost:8000/docs.

  1. Go to the /metrics/{name} endpoint and request the tpch_metrics.num_orders metric. Review the available dimension attributes.
  2. Use the /data endpoint to get data for the number of orders per customer, displaying the market segment attribute from the customer dimension. Add tpch_metrics.num_orders as a metric and tpch_dimensions.customer.mktsegment as a dimension.
  3. If you only want to retrieve the SQL query without actually executing it against the compute engine, you can use the /sql endpoint which has a request specification almost identical to /data.

After running the query by calling the /data endpoint, you should see the results for the number of orders grouped by each market segment.